黑客常用工具推荐(包括系统和网络安全)
时间:2023-02-26 05:02 来源:网络整理 作者:默认发布 点击:次
在不少电影电视剧中,主角的身边都有这么一位电脑高手:他们分分钟可以黑进反派的网络,攻破安全防线,破解口令密码,拿到重要文件。他们的电脑屏幕上都是一些看不懂的图形和数字,你能看懂的就只有那个进度条,伴随着紧张的BGM,慢慢的向100%靠近······
上面的场景和套路是不是很眼熟? 影视作品中的黑客当然有夸张和戏剧化的表现,不过,现实世界中的黑客也有一套他们的工具库,轩辕君梳理了常用的20个工具。有了他们,你也能化身电脑高手,成为那个瞩目的焦点。 以介绍了系统、网络、逆向、Android等方面的工具。 - OllyDbg - WinDbg - IDA - APIMonitor - PCHunter - ProcExp - ProcMon - dex2jar - jd-gui - Mimikatz - WireShark - Fiddler - nmap - netcat - Nessus - SQLMap - hydra - shodan - zoomeye - metasploit 系统终端系统终端侧的工具主要用于程序逆向分析、破解等用途。 OllyDbg 调试工具,简称OD,其名头在圈子里也算得上是顶流了。其黑客风的交互界面,丰富便捷的调试功能成为软件破解爱好者的首选利器。
WinDbg 也是一款调试工具,微软出品,必属精品?与上面的OD不同,它的界面就要朴素无华许多(当然如果你愿意折腾,比如像我,也能自定义配置出黑客风的界面)。WinDbg没有浮华的外表,但有强大的内核。自带了一套强大的调试命令,习惯了GUI调试工具的朋友初期可能不习惯,但时间久了之后绝对爱不释手。
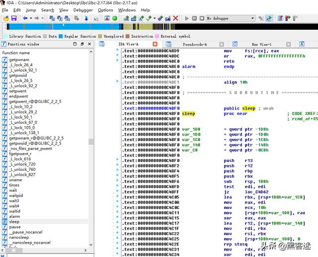
WinDbg最特色的是结合VMWare虚拟机可以进行内核驱动程序调试,也能用于学习操作系统内核,是驱动玩家必备神器。 IDA IDA绝对是圈子中顶流中的顶流,强大的反汇编引擎和源代码级的函数构建插件,是程序逆向分析必不可少的强大工具。
函数调用执行流图形模式:
支持Windows、Linux、OSX等多操作系统以及x86、x64、ARM甚至Java字节码等多种指令集的分析。 源码级自动构建:
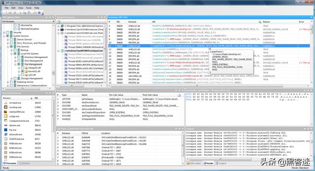
APIMonitor 这款工具的知名度比起上面几位要低调不少,这是一款用来监控目标进程的函数调用情况的工具,你可以监控任意你想要监控的进程,查看他们调用了哪些关键系统函数,以及对应的参数和返回值,有了它,目标程序的一切活动尽在掌握。
ProcMon APIMonitor是指定监控对象进行监控,那如果监控目标不明确,想找出干坏事的进程该怎么办呢? ProcMon则能派上用场,它通过驱动程序加载到操作系统内核,实现对全系统的整体监控,所有进程的行为都逃不过它的法眼(这话有点绝对,还是有办法逃过的),是检测主机活动的常用工具。
ProcExp Windows自带的任务管理器功能太弱,这是一款全新增强版的任务管理器,全称ProcessExplorer。和上面的ProcMon师出同门,是兄弟软件,常常配套使用。 它可以帮助你看到系统所有活动进程以及这些进程包含的所有线程、加载的动态库模块,打开的文件,网络连接等等信息。
PCHunter 这是一款国产软件,其前身是Xuetur。是一款Windows操作系统上监控系统安全的瑞士军刀。
|










